 |
:: INTRODUCTION ::
|
 |
|
|
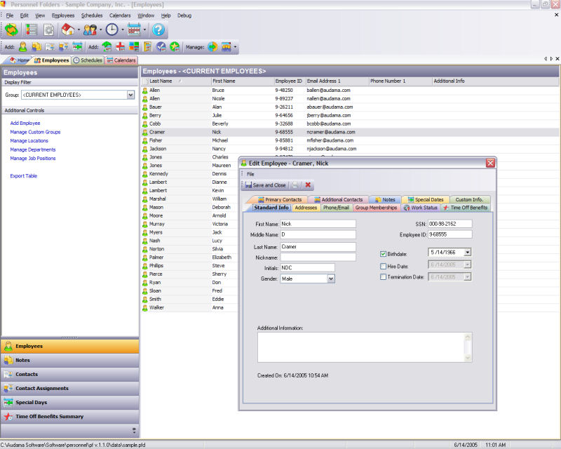
Personnel Folders manages employee information and time off schedules
and benefits. This software is designed for human resource or office managers.
It provides a central place to store all employee related information.
This includes vacation schedules, sick days, personal time off, out-of-office
schedules, holidays, and other events. Multiple calendar views provide
a variety of ways to display and organize the schedule information.
The software also tracks employee information including addresses/phone
numbers, emergency contacts, employee notes, and work status. Time off
benefits accrued and used can also be tracked.
Personnel Folders can be used to manage an unlimited number of employees
and can be downloaded and evaluated for FREE with full functionality for
30 days.
|
|
|
|
 |
 |
:: BENEFITS ::
|
 |
|
|
Personnel Folders offers the following benefits:
- Manage employee information and time off schedules and benefits
from a limited number of computers,
- Quickly view employee time off schedules in a variety of different
calendar formats,
- Less time and labor spent on administrative tasks such as keeping
track of time off schedules and benefits,
- Store all employee related information in a single, easy to access
program.
Overall Benefit: Improved ability to manage employee information and
time off schedules.
|
|
 |
 |
:: FEATURES & SPECIFICATIONS ::
|
 |
|
|
Personnel Folders includes the following features:
- Keep track of employee time off schedules such as:
- Vacation Schedules
- Sick Days
- Personal Time Off
- Out of office Schedules
- Holidays
- Events
- Paid and unpaid time off
- Keep track of other types of employee information such as:
- Addresses
- Phone Numbers
- Emergency/Family/Miscellaneous Contacts
- Employee Notes
- Special Days (birthdays, anniversaries, etc.)
- Time off benefits accrued/used
- Work status (salary, job position, manager, etc.)
- Multiple calendar views to display schedule information:
- Day view
- Week view
- Month view
- Year view
- Grid view
- Customizable groupings to organize employees based on:
- Location
- Department
- Job Position
- Any other custom defined group
- Also...
- Manage an unlimited number of employees,
- Modern, customizable user interface for easy use and quick learning,
- Customizable settings to fit individual business needs,
- Setup wizards for quick and easy installation,
- FREE e-mail technical support,
- And much more...
|
| |
|
 |
 |
:: SCREENSHOTS ::
|
 |
|
|
|
 |
 |
:: SCREENSHOTS ::
|
 |
|
|
|
 |
 |
:: SYSTEM REQUIREMENTS ::
|
 |
|
|
The minimum system requirements for Personnel Folders are:
- Pentium II class CPU
- Windows 98/NT 4.0 or newer*
- Windows NT 4.0: Service pack 3
- Internet Explorer 4.01 or newer
- 32 MB Ram
- 20 MB Hard Drive
|
|
The recommended system requirements for Personnel Folders are:
- Pentium III class CPU
- Windows 98/2000 or newer*
- Windows NT 4.0: Service pack 6
- Windows 2000: Service pack 3
- Windows XP: Service pack 1
- Internet Explorer 5 or newer
- 64 MB Ram
- 30 MB Hard Drive
|
|
*Click here for links to download the additional
Windows service packs and components.
|
|
 |
 |
:: DOWNLOAD ::
|
 |
|
| Click here to visit the download section for
Personnel Folders. |
|
 |
 |
:: PURCHASE ::
|
 |
|
| Click here for information on purchasing
a license for Personnel Folders. |
|
 |
 |
:: DOCUMENTATION ::
|
 |
|
Version: 1.6.1
Last Updated: August 12, 2008 |
|
Please select from the following Personnel Folders online support documents:
|
 |
|
|
 |
|
Or select from the following downloadable support documents:
|
 |
|
|
|
 |
 |
:: SUPPORT ::
|
 |
|
| Click here for information on obtaining technical
support for Personnel Folders. |
|
 |
 |
:: SUGGESTIONS ::
|
 |
|
|
Audama Software is excited to work on making the Personnel Folders the
best business tool on the market. We have quite a few improvements and
new features that we are working on but our best source of ideas and suggestions
will always be the businesses who use and rely on this software on a daily
basis.
If you have any feedback or suggestions you would like to send us, send
them to Audama Software Support. We look
forward to hearing from you.
|
|
 |
 |
:: STATUS ::
|
 |
|
|
Personnel Folders version 1 was released in July
2005. Information and downloads for this version is still available on
the website.
Contact Audama Software Support for
all support requests.
Development work is still being done on this version.
|
|